#95: ПНР VideoJet 6330/6530
Отредактирована: 536 дней назадПри установки и запуске принтера VJ 6330 на линию с режимом работы "continuous" необходимо выполнить ряд действий, приведенных ниже.
В комплекте с принтером имеется флешка на которой находится установочный файл конфигуратора "CLARiTY Config".
Устанавливаем данное приложение на ноутбук.
После установки приложения необходимо подключиться к принтеру по TCP/IP IP-адрес принтера смотрим:
- ДИАГНОСТИКА
- УПРАВЛЕНИЕ
- ПОДКЛЮЧЕНИЕ
- ПРОТОКОЛ TCP/I
вводим IP-адрес в строку "Address", порт 3001 в строку "Port" и нажимаем клавишу "Apply".
В левом верхнем углу значок возле надписи "New printer" подсветиться зеленым цветом.

Выделяем надпись "New printer" и нажимаем клавишу "Upload"
В рабочее поле выгрузятся папки.

Для настройки принтера для линни в режиме "continuous" необходимо раскрыть следующие папки:

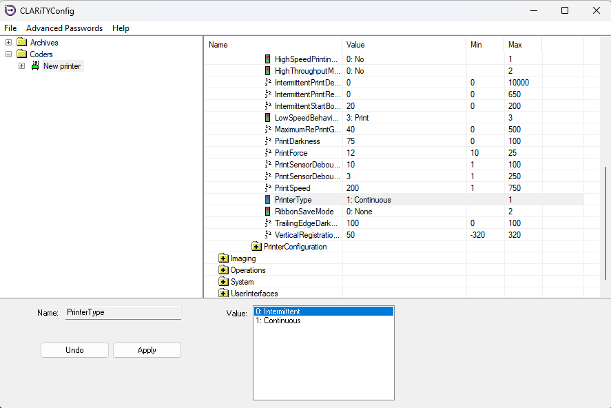
В папке "Print Information" выделить поле "Printer Type" и, заменив значение "intermittent" на значение "continuous" (при режиме работы старт-стоп оставить значение "intermittent"), нажать клавишу "Apply"
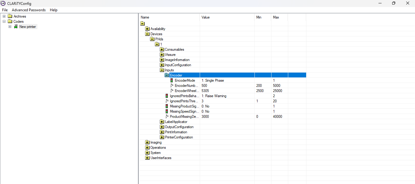
Далее необходимо настроить режим работы энкодера, для этого необходимо раскрыть следующие папки:
В папке "Encoder" выделить поле "Encoder Mode" и поменять значение "Quadrature" на значение "Single Phase" и нажать клавишу "Apply",далее выделить поле "Encoder Number Of Lines" и изменить значение 3600 на значение 500 (при условии использования энкодера, который идет в комплекте с принтером, при использовании энкодера значение "Encoder Number Of Lines" будет другим).
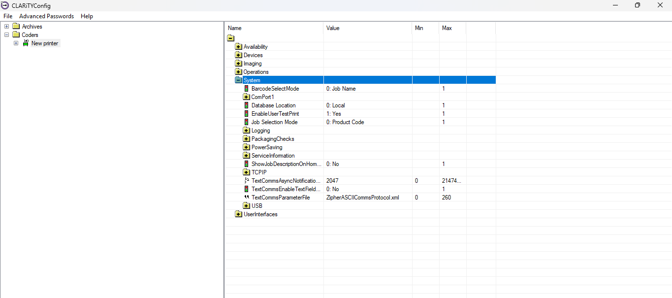
Далее необходимо настроить IP-адрес, порт и шлюз для обмена данными со станцией, для этого необходимо пройти по следующему пути:
Раскрыть папку "TCPIP", в поле "Default Gateway" ввести значение "192.168.227.1", в поле "IP Address" ввести значение "192.168.227.11" (при изменение каждого поля нажать клавишу "Apply".
Далее необходимо раскрыть папку " Text Communications" и в поле "Network Port" ввести значение "3010"
В папке "TCPIP" необходимо выделить поле "Text Comms Async Notifications Enabled" и установить "галки" на против каждого параметра и нажать клавишу "Apply":
После проведения всех вышеуказанных операций необходимо нажать на клавишу "New printer" в левом верхнем углу и в открывшемся поле в нижней части приложения нажать на кнопку "Download".
Принтер готов к работе со станцией серилизации.